一、激活数字徐医
激活!激活!激活!https://ehall.xzhmu.edu.cn 登录按钮下方的帐号激活按钮进行激活!数字徐医是我校IT服务的总平台,所有学校统筹建设的IT服务项目均可以使用数字徐医账号密码,一定要激活!
小提醒:如果忘记密码,不要反复试,就来这点忘记密码。

二、登录伟德客户端下载安装手机版邮箱
为方便各位同学使用徐医大邮箱,现将具体操作说明如下:
1.通过数字徐医登录邮箱
在地址栏中输入ehall.xzhmu.edu.cn,进入数字校园统一身份认证平台登录。
单击页面下方的“邮箱账号”,即可进入邮箱。
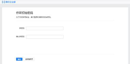
2.修改密码
首次登录邮箱,系统会自动跳至“修改初始密码”界面,为了保证信息安全,请务必修改并牢记自己的邮箱密码。
说明:此处修改的为邮箱密码,和数字徐医密码不是同一套密码,即:修改此处的密码不会影响登录数字徐医的密码。使用此处修改的密码可以通过腾讯企业邮官网(https://exmail.qq.com/login)或我校邮箱登录界面(https://mail.stu.xzhmu.edu.cn/)登录邮箱,或使用各类习惯的邮件查看程序查看邮件。如遗忘邮箱密码可以通过数字徐医登录进入邮箱,按照下面的方式绑定手机号自行找回密码。
3.绑定手机号
为了方便找回邮箱密码,登录邮箱后请务必绑定手机号。单击“设置”,进入邮箱设置界面。
在“账户”设置中,“手机号码”一栏输入自己的手机号,单击“保存更改”即可。
4.重置密码
如果忘记邮箱密码,在邮箱登录界面单击“忘记密码”,进入“密码重置”界面,输入邮箱账号和验证码,单击“下一步”。

确认验证方式为通过保密手机验证,单击“下一步”,保密手机将收到验证码,并进入“设置密码”界面。输入新的密码和验证码,单击“确定”完成密码重置。

5.绑定微信
为了方便接收邮件信息,提高邮箱安全性。可以选择绑定微信。
登录邮箱后,单击“设置”,进入邮箱设置界面。切换至“微信绑定”,单击“绑定微信”按钮,进入微信绑定界面。使用微信“扫一扫”,扫描二维码即可绑定微信。
6.关于别名
出于信息安全考虑,目前伟德客户端下载安装手机版邮箱系统暂停对学生提供别名服务,具体是否恢复别名申请以及别名申请的方式会另行通知。
7.关于邮箱使用期限
如有需要,该邮箱在毕业后可以申请转为校友邮箱继续使用。
8.其他问题
仔细阅读完以上说明,如仍有无法解决的问题,您可以拨打电话联系信息化处。
联系电话:0516-83262051
联系人:陈老师 胡老师
以上文字来源信息化处